Introducción
Te encontrarás en situaciones donde tu programación no se ejecuta como esperabas. Puede haber problemas con tus source paths, tareas, procesos o dependencias. En esta serie de dos partes, revisaremos algunas técnicas para resolver problemas de programación, con el fin de identificar y corregir los errores.
Para empezar, es importante entender cómo Advance ejecuta tu programación con Source Paths. La programación se ejecuta de la siguiente manera:
- Genera una lista de Tareas basada en Procesos y sus ratios asociados al campo calculado correspondiente.
- Crea una lista ordenada de Tareas por cada Equipo basado en el Source Path.
- Genera las Dependencias y las aplica a cada Tarea
- Simulación de la lista de Tareas desde la Fecha de Inicio hasta la Fecha Final del Escenario (esto es mucho más complejo de lo que se describe aquí, pero para nuestro propósito no es necesario entrar en detalle).
Para poder descubrir cómo se comporta tu programación y diagnosticar cualquier problema, cubriremos algunas verificaciones preliminares que puedes realizar para identificar el problema. Si el problema de programación no se descubre mediante estos pasos, se recomienda usar el visor de Instantáneas (Artículo - Solución de Problemas de Programación - Visor de Instantáneas.)
FAQ: ¿Por qué no se están realizando mis tareas en la programación?
Puede que no haya suficiente tiempo para tu programación, esa es una posible explicación.
Cuando se crea un Escenario, Advance establece por defecto la fecha actual como Fecha de Inicio de la Programación y añade un año para estipular la Fecha de Fin de la Programación.
Las tareas que ocurrirán hasta la Fecha de Final de la programación, y las tareas posteriores a esta fecha no serán programadas. Para corregir esto, puedes extender la fecha de final a un momento adecuado en el futuro que permita completar todas las tareas.
Recuerda que, a medida que haces ajustes a la programación, la fecha de fin puede volverse insuficiente. Es buena práctica verificar los sólidos no programados cada vez que ejecutes un Escenario después de modificar la programación.
Esto mostrará los sólidos que no se han completado.
FAQ: He permitido suficiente tiempo para todas las tareas, pero algunas tareas aún no se están completando.
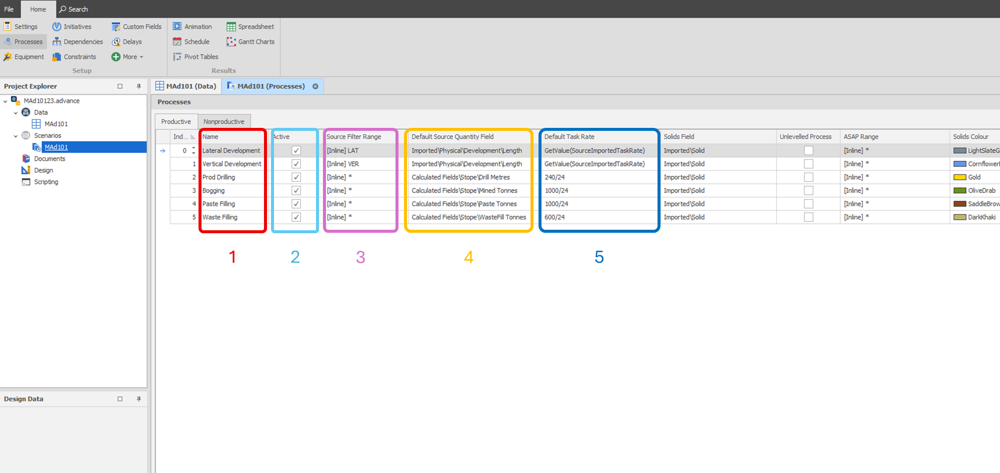
Diagnóstico 1: Verifica la Configuración de los Procesos.
- Verifica si el proceso relevante existe en el escenario.
- Verifica si está Activo, otro usuario podría haberlo desactivado inadvertidamente. Los Procesos Inactivos no se ejecutarán.
- Audita el rango del filtro, la definición del rango podría estar excluyendo algunos nodos que no se están procesando.
- Audita la cantidad del campo calculado predeterminado, este podría haciendo referencia a un campo de tabla inexistente o calculando un valor igual a cero.
- Audita el ratio predeterminado de la tarea, asegúrate de que no esté resultando en un valor igual a cero.
Diagnóstico 2: Verifica la Configuración del Equipo.
Verifica la configuración del Equipo en la pestaña de Procesos, asegúrate de que el proceso esté habilitado (marcado como Activo) y que tenga asignado un ratio por hora asignado para ese proceso.
También verifica el Source Path para asegurarte de que los nodos asignados estén incluidos en la base de datos.
¿Quieres aprender más?
Haz clic aquí para iniciar sesión en nuestro Sistema de Gestión de Aprendizaje
Haz clic aquí para solicitar acceso
Comentarios
0 comentarios
Inicie sesión para dejar un comentario.